终端文件管理工具 高颜值跨平台
介绍
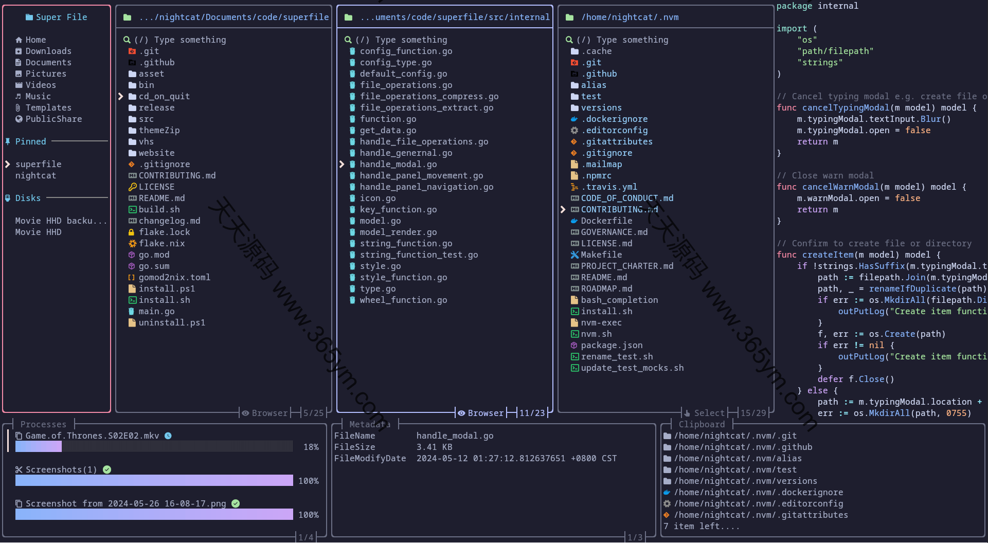
这是一款高颜值的终端文件管理工具,提供简易的操作界面,支持文件跨目录复制与移动、强大搜索、快速预览、自定义主题等常见文件管理功能。兼容 Windows、Linux 和 macOS 系统,适合开发者学习终端 UI 设计、跨平台文件操作及命令行工具开发实践。
使用说明
阅读压缩包内的README.md文件。
图片演示

这是一款高颜值的终端文件管理工具,提供简易的操作界面,支持文件跨目录复制与移动、强大搜索、快速预览、自定义主题等常见文件管理功能。兼容 Windows、Linux 和 macOS 系统,适合开发者学习终端 UI 设计、跨平台文件操作及命令行工具开发实践。
阅读压缩包内的README.md文件。
